音频和录音
官方描述
https://developers.weixin.qq.com/miniprogram/dev/framework/plugin/api-limit.html#录音
https://developers.weixin.qq.com/miniprogram/dev/framework/plugin/api-limit.html#音频播放控制
下面实现了一个简单的ktv的功能
<view>
<button bindtap="record">录制5秒音频</button>
<button bindtap="playVoice">播放录音</button>
<button bindtap="pauseVoice">暂停音频</button>
</view>
其中record、pauseVoice和playVoice函数实现了录音、暂停音频和播放音频的功能,在onReady生命周期函数中我们可以选择需要播放的背景音乐。
// pages/record/record.js
var tempFilePath = ""
Page({
/**
* 页面的初始数据
*/
data: {
},
record:function(){
console.log("录制音频开始")
// 录制音频
wx.startRecord({
complete: (res) => {
tempFilePath = res.tempFilePath
},
})
setTimeout(() => {
console.log("停止录音")
wx.stopRecord()
}, 5000)
},
pauseVoice:function(){
wx.pauseVoice()
},
playVoice:function(){
wx.playVoice({
filePath: tempFilePath
})
},
/**
* 生命周期函数--监听页面初次渲染完成
*/
onReady: function () {
const bgm = wx.getBackgroundAudioManager()
bgm.title = "卞夫人"
bgm.src = "http://58.49.111.144/amobile.music.tc.qq.com/C4000004ketw0EuOct.m4a?guid=7854139360&vkey=719D81280B576BADF4653F5ACD46F9366662770AE3B2C15D77DCDF7BC843699A8D377CE15F7DFEC1EC225E221FF3FB9E470A2A837645D8CC&uin=6148&fromtag=66"
}
})

背景音频
官网描述
https://developers.weixin.qq.com/miniprogram/dev/api/media/background-audio/wx.stopBackgroundAudio.html
下面制作了一个简单的音乐播放器
<view class="cantainer">
<text class="music-category-text">最近添加></text>
<view class="big-photo-list">
<view class="big-photo-item" wx:for="{{songsList}}" bindtap="play" data-num="{{index}}">
<image class="photo" src="{{item.coverImageUrl}}"></image>
<text class="music-name">{{item.name}}</text>
<text class="music-singer">{{item.singer}}</text>
</view>
</view>
<!-- 选择列表 -->
<view class="music-group-selector" bindtap="actionSheetTap">
<text class="music-group-selector-text">{{musicGroupName}}</text>
<image class="music-group-selector-jiantou" src="https://ss1.bdstatic.com/70cFuXSh_Q1YnxGkpoWK1HF6hhy/it/u=1882956170,2456620087&fm=26&gp=0.jpg"></image>
</view>
</view>
<action-sheet hidden="{{actionSheetHidden}}" bindchange="actionSheetChange">
<block wx:for="{{actionSheetItems}}">
<action-sheet-item bindtap="bindItemTap" data-sheetitem="{{item}}">
{{item}}
</action-sheet-item>
</block>
<action-sheet-cancel class="cancel">取消</action-sheet-cancel>
</action-sheet>
<view class="play-bar">
<view class="play-bar-image-container">
<image class="play-bar-image" src="{{playBar.coverImageUrl}}"></image>
</view>
<text class="play-bar-text">{{playBar.name}}</text>
<block wx:if="{{playing == true}}">
<image bindtap="pausemusic" data-num="PlayingSongNum" class="play-bar-button" src="https://ss1.bdstatic.com/70cFvXSh_Q1YnxGkpoWK1HF6hhy/it/u=2235818550,2387407991&fm=26&gp=0.jpg"></image>
</block>
<block wx:else>
<image bindtap="playmusic" data-num="PlayingSongNum" class="play-bar-button" src="https://ss0.bdstatic.com/70cFuHSh_Q1YnxGkpoWK1HF6hhy/it/u=1725499555,1386603315&fm=26&gp=0.jpg"></image>
</block>
</view>
/**index.wxss**/
.cantainer{
align-items: flex-start;
}
.music-category-text{
font-size: 28rpx;
line-height: 30rpx;
}
.big-photo-list{
width: 100%;
display: flex;
flex-direction: row;
flex-wrap: wrap;
justify-content: space-around;
}
.big-photo-item{
width: 280rpx;
display: flex;
flex-direction: column;
padding: 5rpx 0;
}
.photo{
width: 280rpx;
height: 280rpx;
border-radius: 10rpx;
background: #aaa;
}
.music-name{
font-size: 24rpx;
line-height: 32rpx;
white-space: nowrap;
text-overflow: ellipsis;
overflow: hidden;
}
.music-singer{
font-size: 24rpx;
color: #929292;
line-height: 32rpx;
}
.music-group-selector{
display: flex;
flex-direction: row;
justify-content: center;
margin: 10rpx 0;
}
.music-group-selector-text{
font-size: 28rpx;
}
.music-group-selector-jiantou{
width: 28rpx;
height: 28rpx;
}
.play-bar{
position: fixed;
bottom: 0;
width: 100%;
height: 100rpx;
background: #f9f9f9;
display: flex;
flex-direction: row;
justify-content: space-between;
align-items: center;
}
.play-bar-image-container{
width: 75rpx;
height: 75rpx;
padding-left: 30rpx;
}
.play-bar-image{
width: 75rpx;
height: 75rpx;
border-radius: 30rpx;
}
.play-bar-button{
width: 40rpx;
height: 40rpx;
padding-right: 30rpx;
}
var _items = ['播放列表','歌曲','专辑','演唱者']
var _songsList = [
{
dataUrl:"http://58.49.111.144/amobile.music.tc.qq.com/C4000004ketw0EuOct.m4a?guid=7854139360&vkey=719D81280B576BADF4653F5ACD46F9366662770AE3B2C15D77DCDF7BC843699A8D377CE15F7DFEC1EC225E221FF3FB9E470A2A837645D8CC&uin=6148&fromtag=66",
name:"卞夫人",
singer:"星辰",
coverImageUrl:"https://y.gtimg.cn/music/photo_new/T002R300x300M000000hMsw84HkGxz.jpg?max_age=2592000"
},
{
dataUrl:"http://119.96.180.17/amobile.music.tc.qq.com/C400000CW4IE1luDkT.m4a?guid=7854139360&vkey=EE885F8D1BAD90CD5C8491E42DB8049DD1F51849196C50CEFD5EF9934A6680D4BEDBFD1168AA06D090BDB41F1743D06B4E4375F052DDCE8F&uin=6148&fromtag=66",
name:"深海少女",
singer:"初音未来",
coverImageUrl:"https://y.gtimg.cn/music/photo_new/T002R300x300M000000FshwT4RbKr0.jpg?max_age=2592000"
},
{
dataUrl:"http://119.96.180.25/amobile.music.tc.qq.com/C400002MtSZF48Jr4M.m4a?guid=7854139360&vkey=733FD99C2886EC9BFA5937DA5267CF72242B7AF9981709759154E5CDB878F234F3B41F8D754A5876F0EC39750E7E8EE357F1B9AF2C48A637&uin=6148&fromtag=66",
name:"权御天下",
singer:"洛天依",
coverImageUrl:"https://y.gtimg.cn/music/photo_new/T002R300x300M000001gQ5oZ3ZIbAw.jpg?max_age=2592000"
},
{
dataUrl:"http://119.96.180.20/amobile.music.tc.qq.com/C400001z0bju29OAAs.m4a?guid=7854139360&vkey=FD18B20E45383B548C60849BDE03C04F966B352D113F0AEC3AEDF89D1EC2C1AF58280953B8ACF00A162CB85D1A7951DBB03ECA741B2D926E&uin=6148&fromtag=66",
name:"Tell Your World ",
singer:"初音未来",
coverImageUrl:"https://y.gtimg.cn/music/photo_new/T002R300x300M000001R5v862slmjl.jpg?max_age=2592000"
}
]
Page({
data: {
songsList:_songsList,
musicGroupName:_items[0],
actionSheetHidden:true,
actionSheetItems:_items,
playing:false,
playBar:{
dataUrl:"",
name:"",
singer:"",
coverImgUrl:""
}
},
// 音乐排行选择
actionSheetTap:function(){
// 显示已经隐藏的对话框
this.setData({
actionSheetHidden: !this.data.actionSheetHidden
})
},
// 隐藏或取消选择框
actionSheetChange:function(){
this.setData({
actionSheetHidden: !this.data.actionSheetHidden
})
},
// 选择音乐排行的条件
bindItemTap:function(e){
this.setData({
musicGroupName:e.currentTarget.dataset.sheetitem,
actionSheetHidden: !this.data.actionSheetHidden
})
},
/**
* 播放
* @param {*} e
*/
play:function(e){
//获取现在所点击的歌曲
var num = e.currentTarget.dataset.num
var res = this.data.songsList[num]
this.setData({
playBar:res,
playing:true,
PlayingSongNum:num
})
wx.playBackgroundAudio({
dataUrl: res.dataUrl,
name: res.name,
singer: res.singer,
coverImgUrl: res.coverImageUrl,
complate:function(res){
this.setData({
playing:true
})
}
})
},
pausemusic:function(){
var that = this;
wx.pauseBackgroundAudio({
success:function(){
that.setData({
playing:false
})
}
});
},
playmusic:function(){
var that = this;
wx.playBackgroundAudio({
success:function(){
that.setData({
playing:true
})
}
})
}
})

图片操作
官方描述
https://developers.weixin.qq.com/miniprogram/dev/api/media/image/wx.saveImageToPhotosAlbum.html
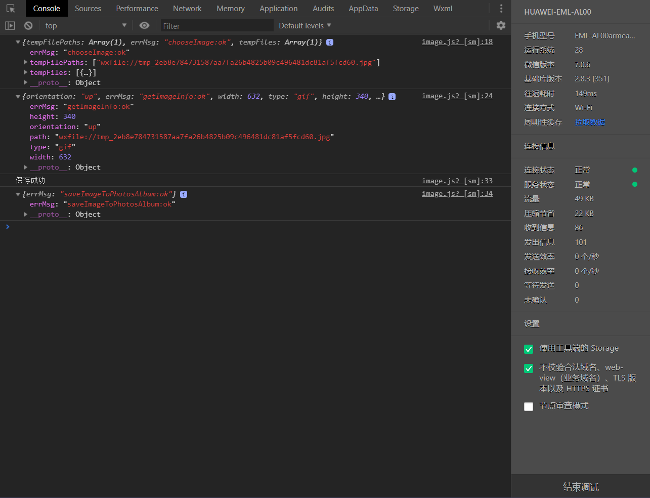
下面实现了图片的选择操作,并且获取了图片的信息,进行了图片的预览和图片的保存
<view>
<button bindtap="chooseImage">选择图片</button>
</view>
chooseImage:function(){
// 选择图片
wx.chooseImage({
count:9,
sizeType:['original','compressed'],
sourceType:['album','camera'],
complete: (res) => {
console.log(res);
const tempFilePaths = res.tempFilePaths;
// 获得图片的信息
wx.getImageInfo({
src: tempFilePaths[0],
success:function(res){
console.log(res)
//预览图片
wx.previewImage({
urls: [tempFilePaths[0]]
})
//保存图片
wx.saveImageToPhotosAlbum({
filePath: tempFilePaths[0],
success:function(res){
console.log("保存成功")
console.log(res)
}
})
}
})
},
})
},
下面是真机调试的结果
下面则实现了图片的压缩,图片的压缩能节省带宽和内存的使用,其中quality为压缩后图片的质量,范围0~100,数值越小,质量越低,压缩率越高(仅对jpg有效)。
<button bindtap="compressImage">压缩图片</button>
/**
* 压缩图片
*/
compressImage:function(){
wx.compressImage({
src: 'src',
quality:70,
success:function(res){
console.log(res)
}
})
},
外部字体加载
官方描述
https://developers.weixin.qq.com/miniprogram/dev/api/ui/font/wx.loadFontFace.html
注意:
- 字体文件返回的 contet-type 参考 font,格式不正确时会解析失败。
- 字体链接必须是https(ios不支持http)
- 字体链接必须是同源下的,或开启了cors支持,小程序的域名是servicewechat.com
- canvas等原生组件不支持使用接口添加的字体
- 工具里提示 Faild to load font可以忽略
- ‘2.10.0’ 以前仅在调用页面生效。
下面实现了加载外部字体
<view class="container">
<button bindtap="downloadFont">加载网络字体</button>
<view class="font-load">{{fontShow}}</view>
</view>
这里的字体就是我们在下面加载的字体,font-family就是loadFontFace中设置的family的值
.font-load{
font-family: "Bitstream Vera Serif Bold";
}
data: {
fontShow:"Bitstream Vera Serif Bold"
},
downloadFont:function(){
wx.loadFontFace({
family: this.data.fontShow,
source: 'url("https://sungd.github.io/Pacifico.ttf")',
success:function(res){
console.log(res)
}
})
},
加载之前
加载之后
文件操作
官方描述
https://developers.weixin.qq.com/miniprogram/dev/api/file/wx.saveFile.html
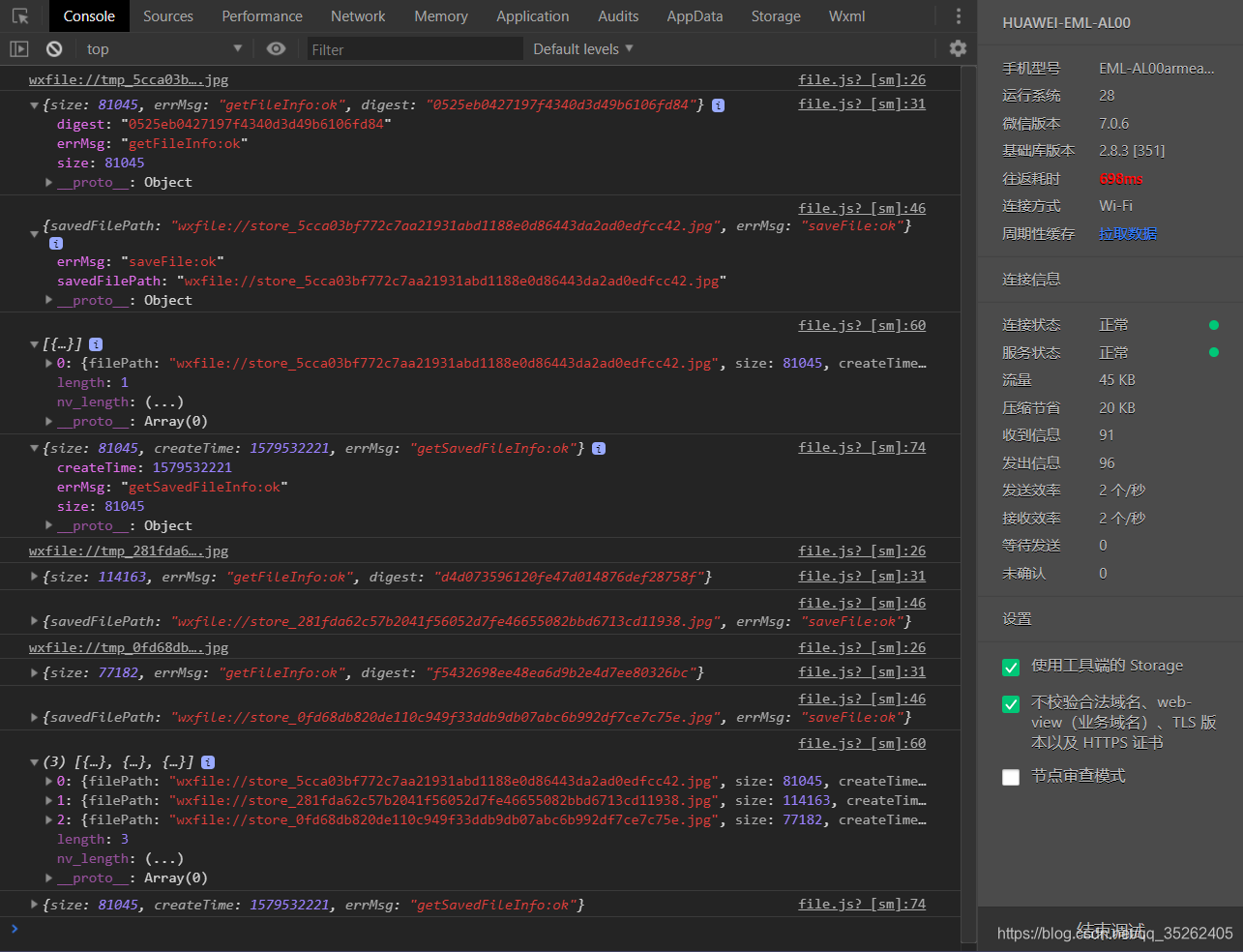
下面演示了对拍照后的照片文件的各种操作
<view>
<camera device-position="back" flash="off" style="width:100%;height:300px"></camera>
<button type="primary" bindtap="takePhoto">拍照</button>
<button bindtap="save">保存照片</button>
<button bindtap="saveList">查看已经存储在本地的文件列表</button>
<button bindtap="saveFileInfo">已经存储在本地的一个文件的信息</button>
</view>
// pages/file/file.js
var tempPath = ""
var savedFileList = []
Page({
/**
* 页面的初始数据
*/
data: {
},
/**
* 生命周期函数--监听页面加载
*/
onLoad: function (options) {
},
takePhoto:function(){
// 使用拍照对象拍照
this.ctx.takePhoto({
quality:"high",
success:function(res){
tempPath = res.tempImagePath
console.log(tempPath)
// 读取临时缓存文件的信息
wx.getFileInfo({
filePath: tempPath,
success(e){
console.log(e)
}
})
}
})
},
/**
* 保存文件
*/
save:function(){
//保存我们刚刚拍的照片
wx.saveFile({
tempFilePath: tempPath,
success(res){
console.log(res)
},
fail(res){
console.log(res)
}
})
},
/**
* 已经存储的文件列表
*/
saveList:function(){
wx.getSavedFileList({
complete: (res) => {
console.log(res.fileList)
savedFileList = res.fileList
},
})
},
/**
* 单独文件信息
*/
saveFileInfo:function(){
//获得最近的一个文件的信息
wx.getSavedFileInfo({
filePath: savedFileList[0].filePath,
success:function(res){
console.log(res)
}
})
},
/**
* 生命周期函数--监听页面初次渲染完成
*/
onReady: function () {
// 创建拍照对象
this.ctx = wx.createCameraContext()
}
})

下面是一系列操作的调试结果
来源:CSDN
作者:ww0peo
链接:https://blog.csdn.net/qq_35262405/article/details/104049301